NOL CX Design Organization Operational Plan
NOL CX 디자인 조직 운영 계획
Project Briefs
놀 유니버스의 Customer Experience 기능을 정의 하고, 조직 운영 체계를 정립 하였습니다. 특히 변화되는 사업 방향성과 디자인 기능이 잘 얼라인 되어 있는지를 중점적으로 점검 하였습니다.
My Role
놀 유니버스 디자인 기능의 현황을 면밀히 분석하고, 이를 기반으로 디자인 기능별 필요한 세부 요소를 정의한 뒤, 전체 운영 계획을 수립했습니다.
디자인 문화 조성
일정 규모 이상의 디자인 조직을 안정적으로 운영하기 위해서는 조직 문화의 정립이 필요합니다. 기존에 1차 조직마다 독립적으로 운영되던 디자인 문화의 방향성을 하나의 공통된 실 단위 문화로 정렬하기 위해, 실행해야 할 핵심 액션 아이템들을 정의했습니다.
BX 디자인 신설 제안
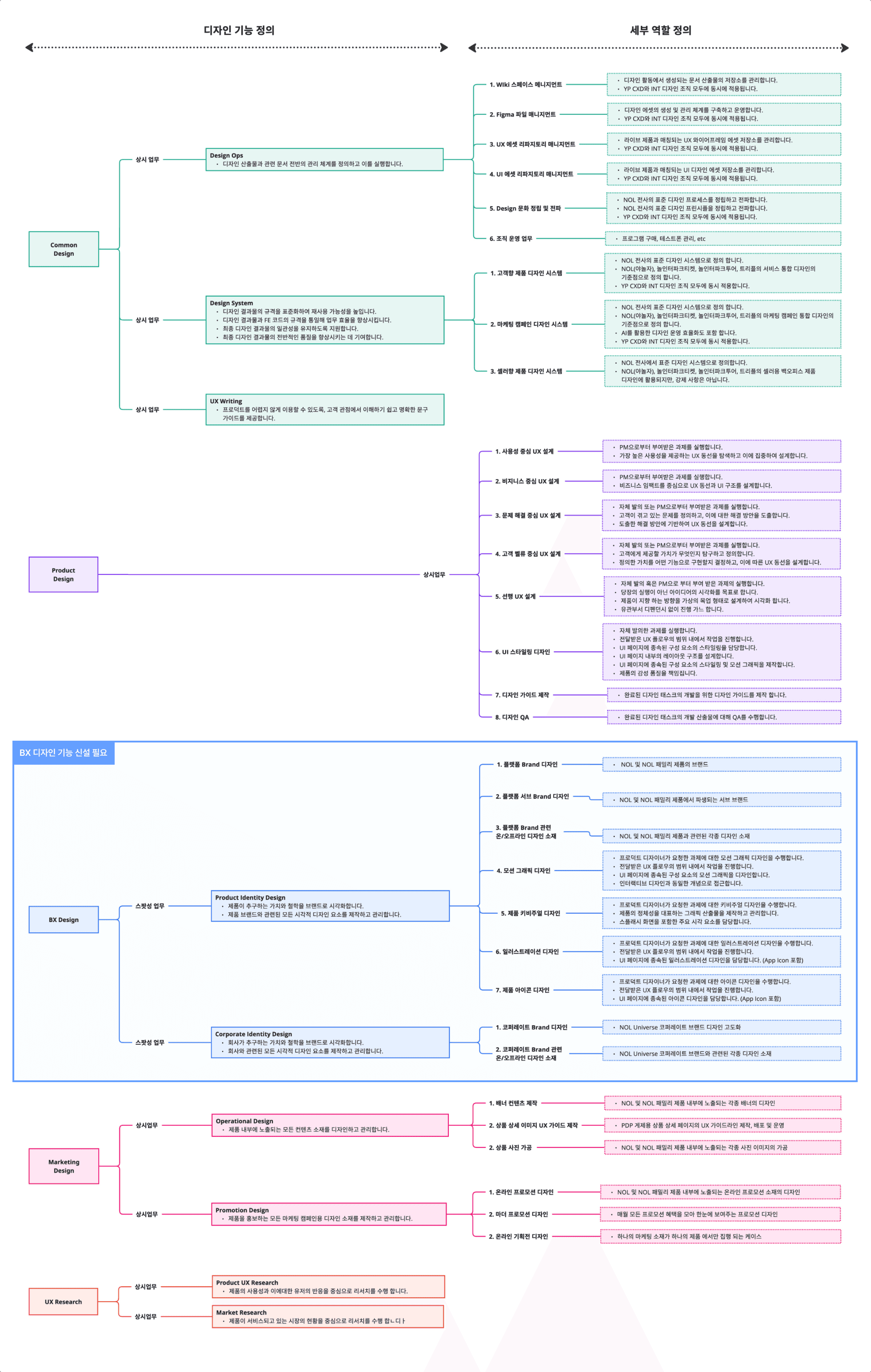
CX 디자인실이 수행하고 있는 디자인 기능을 종합적으로 분석한 뒤, 향후 놀의 사업 확장에 대비해 추가로 필요한 디자인 기능을 도출했습니다.
그 결과, 서비스 통합과 오프라인 접점 확대에 대응하기 위해 놀에는 BX 디자인 기능의 신설과 BX 디자인 거버넌스 확립이 필요하다는 결론에 도달했습니다. 이는 인터파크티켓과의 서비스 통합, 놀 시어터·놀라운지 운영, 콘서트·스포츠 경기 연계 제휴 마케팅 등으로 오프라인 접점이 빠르게 확대되는 상황에서, ‘NOL’ 브랜드를 중심으로 일관된 브랜드 경험을 구축하기 위한 통합 브랜드 디자인 전략이 필요한 시점잉기 때문 입니다.
BX 디자인 프로세스 정립
BX 디자인 기능 신설과 함께 표준화된 디자인 프로세스를 구축했습니다. 다양한 유관부서와 프로젝트 단위로 협업하는 BX 디자인의 특성을 고려해, 모든 구성원이 업무 흐름을 예측할 수 있는 일관된 프로세스를 마련하고 각 단계별 의사결정 권한을 명확히 정의함으로써 불필요한 컨플릭트를 최소화했습니다.
BX 디자인 업무 요청 프로토콜 정립
놀의 사업 영역이 확장되면서 BX 디자인이 직접 대응해야 하는 유관 부서의 수가 기하급수적으로 증가했습니다. 이에 따라 주요 협업 부서를 체계적으로 파악하고, 각 부서가 필요로 하는 BX 디자인 업무 유형을 조사했습니다.
이를 기반으로 BX 디자인 요청 시 반드시 수급해야 하는 필수 정보를 정의해, 어떤 유형의 요청에도 일관되게 대응할 수 있는 BX 디자인 업무 요청 표준 프로토콜을 마련했습니다.
이 프로토콜을 통해 부서별로 상이하던 요청·진행 방식에서 발생하던 비효율과 과도한 커뮤니케이션 코스트를 해소하고, 디자인 품질에 집중하기 어려웠던 문제를 개선했습니다. 정립된 프로토콜은 전 유관부서에 공식적으로 공유하고 JIRA 템플릿에 적용해, 티켓 발행 시 필수 항목을 반드시 기재하도록 제도화했습니다.
디자인 철학 정립
디자이너들은 서로 다른 사업 영역의 프로젝트를 수행하지만, 디자인의 방향성은 조직 전반에서 일관되게 정렬되어야 합니다. 이를 위해 모든 디자이너가 공통으로 이해하고 공유할 수 있는 디자인 철학을 수립하고, 이를 기반으로 한 디자인 활동이 이루어지도록 했습니다. 이에 따라 놀 디자인 조직이 고객에게 전달해야 할 가치와 궁극적으로 달성해야 할 목표, 그 중요성과 구성 요소를 종합적으로 정의했습니다.
디자인 리드 역할 정의
팀 단위로 독립적으로 운영되던 체계로 인해 포지션별 역할과 권한에 대한 인식 차이가 발생했고, 이로 인해 휴먼 리소스 산정 방식에도 불일치가 존재했습니다.
이를 해결하기 위해 1·2차 디자인 리드와 IC의 역할과 책임을 명확히 정의하고, 각 레벨별 업무 범위·의사결정 권한·관리 책임을 구체화한 공통 체계를 수립했습니다. 이를 통해 통합된 디자인 조직 구조를 정립하고, 디자인 인력의 효율적인 재배치가 가능하도록 했습니다.







